首页
商城
网络工作室 源码模板+虚拟资源销售商城+教程博客+wiki 迅睿CMS主题模板
功能非常适合自己做些程序、模板出售或者论文啥的虚拟资源都合适,还带着教程模块、服务项目等。
2021年双十一周年庆学长源码盲盒活动专用
两周年了,想了好久怎么能给大家来点福利!最近盲盒很火,咱也玩盲盒吧!
橙色简约影视聚合搜索 非在线播放版本
聚合多个资源站的搜索结果。
网站搭建、代码二开、仿站、开发、logo制作,承接各种手工活
特别说明:标注价格非最终价格!
爱客影视搜索最新版本 聚合影视搜索 桔色全屏新模板
偶尔看到这个界面感觉很喜欢,然后就大体仿了一下,也不知道大家喜欢不喜欢,时间仓促,如果有BUG,欢迎反馈!
精品资源
网站源码
PHP
ASP
.NET
JSP
Python
HTML
其他
建站模板
Wordpress
Discuz
织梦模版
帝国CMS
苹果CMS
海洋CMS
Emlog
其他模版
程序插件
Discuz
Wordpress
Dedecms
微信魔方
其他插件
小程序
淘资源
技术教程
建站小助手
建站软件
视频教程
建站教程
会员投稿
微论坛
开通VIP
登录
手机端
悬赏任务
登录注册
PHP
授权源码
图片
积分兑换
打赏
支付宝
SmartAdmin
教学
素材网解析
特效
安装
秒赞
源码
儿童医院
文档
织梦
模板
开源
小偷程序
数据
推广
微信营销
金融
响应式
付费
下载
安装
现金
番茄
wordpress用
破解版
播放器
程序插件
升级终身VIP海量免费下载
适用环境
不限
Discuz
Wordpress
Dedecms
微信魔方
其他插件
功能属性
不限
功能增强
游戏娱乐
电子商务
积分营销
分享推广
增强互动
会员支付
手机应用
云端存储
生活服务
采集优化
其他功能
筛选
按发布
按热度
按价格
该模块共有资源
68
个
未测试
下载
商业版
网盘附件免跳转下载 商业版V5.1
未测试
下载
模板
Emlog6.01模板独立下载单页插件
未测试
Discuz插件
商业版
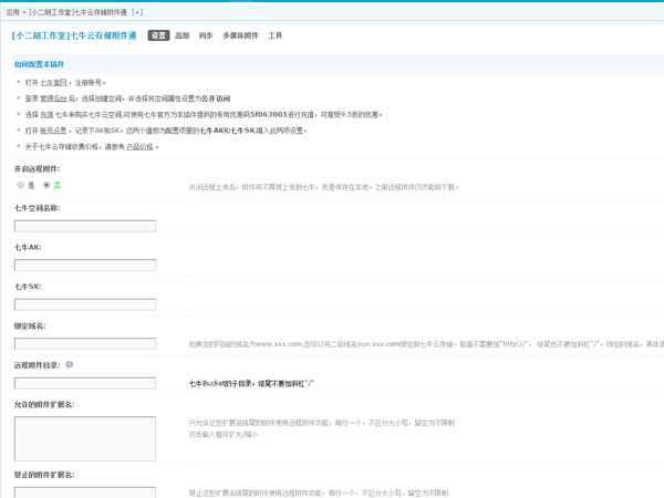
Discuz插件 七牛云存储附件通1.0.5商业版
已测试
阿里云
OSS
阿里云OSS附件存储 5.2商业版 价值198元
不要把时间用来造轮子,这里有的你拿走,保留精力用来创造!
目前为止共有
10346
位优秀的站长加入!
立即加入
会员
特惠
客服
工作时间
工作日:9:00 - 22:00
节假日:9:00 - 18:00
点击咨询客服
微信
扫一扫添加客服微信
Q群
反馈
全屏
登录
注册
or
忘记密码?
or